Parametric Bootstrap or Resample a projection matrix Workflow
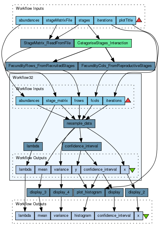
The Parametric Bootstrap or Resample a projection matrix Workflow provides an environment to resample a projection matrix using a multinomial distribution for transitions and a log normal distribution for fertilities (Stubben, Milligan, and Nantel. 2011). The resample is based on number of plants surveyed. The projection matrix A is first split into separate transition and fertility matrices. Dead fates are added to the transition matrix and the columns are then sampled from a Multinomial distribution based on the size in each corresponding stage class in n. The fertility rates are sample from a Log Normal distribution using the lnorms function. The same variance is applied to all rates by default. (Stubben, Milligan and Nantel 2013, Caswell 2001 see section 12.1.5.2).
The goal of a demographic analysis is very often to estimate lambda, because lambda is estimated from imperfect data, such estimation are uncertain. Therefore, when the results have policy implications it is important to quantify that uncertainty. Confidence interval is one of the traditional tools to doing so (see outputs: Confidence interval of Lambda).
Analyses:
• Lambda (?) • Mean matrix • Variance matrix • Histogram • Confidence interval of Lambda • X= List of resampled matrices
============================================================
This workflow has been created by the Biodiversity Virtual e-Laboratory (BioVeL http://www.biovel.eu/) project. BioVeL is funded by the EU’s Seventh Framework Program, grant no. 283359.
This workflow was created based on Package ‘popbio’ in R.
Stubben, C & B. Milligan. 2007. Estimating and Analysing Demographic Models Using the popbio Package in R. Journal of Statistical Software 22 (11): 1-23
Stubben, C., B. Milligan, P. Nantel. 2011. Package ‘popbio’. Construction and analysis of matrix population models. Version 2.3.1
============================================================
For further details see:
Caswell, H. 2001. Matrix population models: Construction, analysis and interpretation, 2nd Edition. Sinauer Associates, Sunderland, Massachusetts.
Stott, I., S. Townley and D.J. Hodgson 2011. A framework for studying transient dynamics of population projection matrix models. Ecology Letters 14: 959–970
Preview
Run
Run this Workflow in the Taverna Workbench...
Option 1:
Copy and paste this link into File > 'Open workflow location...'
http://myexperiment.org/workflows/4309/download?version=3
[ More Info ]
Workflow Components
![header=[] body=[This is the author information extracted from the workflow version] cssheader=[boxoverTooltipHeader] cssbody=[boxoverTooltipBody] delay=[200] Information](/images/famfamfam_silk/information.png?1680607579)
![header=[] body=[These are the descriptive titles embedded within the workflow version] cssheader=[boxoverTooltipHeader] cssbody=[boxoverTooltipBody] delay=[200] Information](/images/famfamfam_silk/information.png?1680607579)
![header=[] body=[These are the descriptions embedded within the workflow version] cssheader=[boxoverTooltipHeader] cssbody=[boxoverTooltipBody] delay=[200] Information](/images/famfamfam_silk/information.png?1680607579)
![header=[] body=[These are the listed dependencies of the workflow] cssheader=[boxoverTooltipHeader] cssbody=[boxoverTooltipBody] delay=[200] Information](/images/famfamfam_silk/information.png?1680607579)
Workflow Type
Version 3 (latest)
(of 3)
Log in to add Tags
Shared with Groups (1)
Log in to add to one of your Packs
-
Parametric Bootstrap or Resample a projection matrix documentation
- Item doesn't exist anymore
Statistics
Reviews
(0)
Other workflows that use similar services
(0)
There are no workflows in myExperiment that use similar services to this Workflow.
No comments yet
Log in to make a comment