EBI_MUSCLE

Created: 2008-06-03 06:16:22      Last updated: 2010-12-06 11:04:03

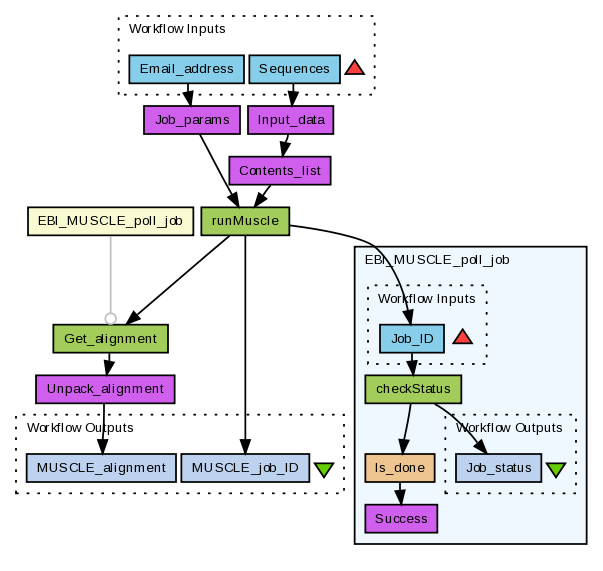
Perform a multiple sequence alignment using the MUSCLE tool (see http://www.drive5.com/muscle/). The EBI's WSMuscle web service (see http://www.ebi.ac.uk/Tools/webservices/services/muscle) is used.

Note: the WSMuscle service used by this workflow is deprecated as of 21st September 2010 and should not be used in any new development. This service is will be retired during 2011. EBI's replacement MUSCLE services (REST or SOAP) should be used instead.

 

Information Preview

Information Run

Run this Workflow in the Taverna Workbench...

Option 1:

Copy and paste this link into File > 'Open workflow location...'
http://myexperiment.org/workflows/221/download?version=1
[ More InfoExpand ]


Information Workflow Components

Inputs (2)
Processors (7)
Beanshells (1)
Outputs (2)
Links (10)
Coordinations (1)

Information Workflow Type

Taverna 1

Information Uploader

Information License

All versions of this Workflow are licensed under:

Information Version 1 (of 1)

Information Credits (1)

(People/Groups)

Information Attributions (0)

(Workflows/Files)

None

Information Tags (6)

Log in to add Tags

Information Shared with Groups (0)

None

Information Featured In Packs (2)

Log in to add to one of your Packs

Information Attributed By (0)

(Workflows/Files)

None

Information Favourited By (0)

No one

Information Statistics

 

Citations (0)

None


Version History

In chronological order:



Reviews Reviews (0)

No reviews yet

Be the first to review!



Comments Comments (0)

No comments yet

Log in to make a comment




Workflow Other workflows that use similar services (3)

Only the first 2 workflows that use similar services are shown. View all workflows that use these services.


Workflow MY_Multi_Alignment_Phylo (1)

Thumb
This workflow performs a 'multiple' multiple sequence alignment and phylogenetic analysis.

Created: 2009-11-03

Credits: User Achille Zappa

Workflow M_Fetch_e-T_phylo_boot - (BETA) (1)

Thumb
This workflow performs a generic protein sequence analysis. In order to do that a novel protein sequence enters into the software along with a list of known protein identifiers chosen by the biologist to perform a homology search, followed by a multiple sequence alignment and finally a phylogenetic analysis.

Created: 2010-03-10 | Last updated: 2010-03-10

Credits: User Achille Zappa User Hamish McWilliam