EBI_NCBI_BLAST_with_prompts

Created: 2008-05-31 08:40:29      Last updated: 2010-12-06 10:55:09

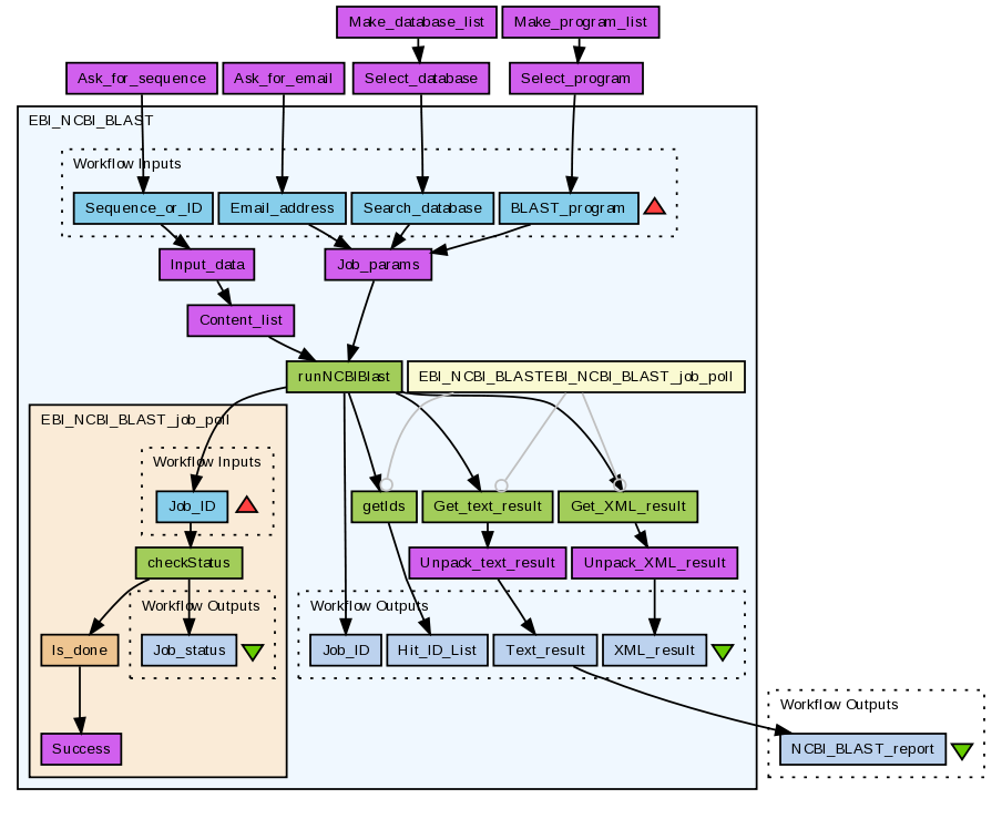
Run a BLAST analysis using the EBI’s WSNCBIBlast service (see http://www.ebi.ac.uk/Tools/webservices/services/ncbiblast). This workflow wraps the EBI_NCBI_BLAST workflow to provide a basic user interface which prompts for the required inputs: sequence, database, BLAST program and user e-mail. Other parameters (e.g. matrix, sort, gap penalties, etc.) are allowed to default.

Note: the WSNCBIBlast service used by this workflow is deprecated as of 21st September 2010 and should not be used in any new development. This service is will be retired during 2011. EBI's replacement NCBI BLAST services (REST or SOAP) should be used instead.

 

Information Preview

Information Run

Run this Workflow in the Taverna Workbench...

Option 1:

Copy and paste this link into File > 'Open workflow location...'
http://myexperiment.org/workflows/202/download?version=1
[ More InfoExpand ]


Information Workflow Components

Inputs (0)
Processors (7)
Beanshells (1)
Outputs (1)
Links (7)
Coordinations (0)

Information Workflow Type

Taverna 1

Information Uploader

Information License

All versions of this Workflow are licensed under:

Information Version 1 (of 1)

Information Credits (1)

(People/Groups)

Information Attributions (1)

(Workflows/Files)

Information Tags (7)

Log in to add Tags

Information Shared with Groups (0)

None

Information Featured In Packs (1)

  • Private pack

Log in to add to one of your Packs

Information Attributed By (1)

(Workflows/Files)

Information Favourited By (0)

No one

Information Statistics

 

Citations (0)

None


Version History

In chronological order:



Reviews Reviews (0)

No reviews yet

Be the first to review!



Comments Comments (0)

No comments yet

Log in to make a comment




Workflow Other workflows that use similar services (3)

Only the first 2 workflows that use similar services are shown. View all workflows that use these services.


Workflow EBI NCBI Blast (2)

Thumb
EBI NCBI Blast

Created: 2007-10-03

Workflow EBI_NCBI_BLAST (1)

Thumb
Perform a BLAST search using the EBI’s WSNCBIBlast service (see http://www.ebi.ac.uk/Tools/webservices/services/ncbiblast). The query sequence, database to search and BLAST program to use are inputs, the other parameters for the search (see Job_params) are allowed to default. Note: the WSNCBIBlast service used by this workflow is deprecated as of 21st September 2010 and should not be used in any new development. This service is will be retired during 2011. EBI's replacement NCBI BLA...

Created: 2008-05-31 | Last updated: 2010-12-06

Credits: User Hamish McWilliam