Mapping microarray data onto metabolic pathways

Created: 2007-11-14 16:51:26      Last updated: 2007-11-22 10:39:32

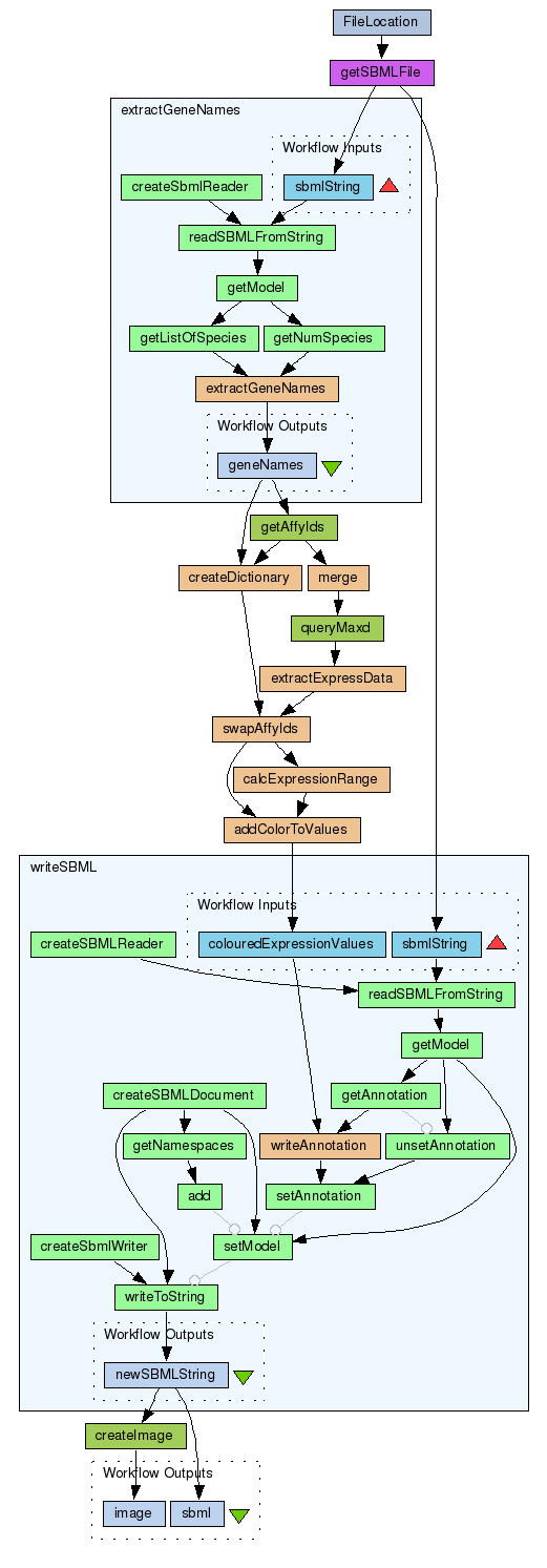
This workflow maps microarray data onto metabolic pathway diagrams represented as SBML models drawn using Cell Designer. To run this workflow requires libsbml to be installed into taverna - see http://www.mcisb.org/software/taverna/libsbml/index.html

Information Preview

Information Run

Run this Workflow in the Taverna Workbench...

Option 1:

Copy and paste this link into File > 'Open workflow location...'
http://myexperiment.org/workflows/79/download?version=1
[ More InfoExpand ]


Information Workflow Components

Inputs (0)
Processors (13)
Beanshells (8)
Outputs (2)
Links (18)
Coordinations (0)

Information Workflow Type

Taverna 1

Information Uploader

Information License

All versions of this Workflow are licensed under:

Information Version 1 (of 1)

Information Credits (1)

(People/Groups)

Information Attributions (0)

(Workflows/Files)

None

Information Tags (5)

Log in to add Tags

Information Shared with Groups (0)

None

Information Featured In Packs (1)

Log in to add to one of your Packs

Information Attributed By (0)

(Workflows/Files)

None

Information Favourited By (0)

No one

Information Statistics

 

Citations (1)

1. Peter Li, Tom Oinn, Stian Soiland and Douglas B. Kell, Automated manipulation of systems biology models using libSBML within Taverna workflows, Bioinformatics (In press), 29 November 2007, http://www.mcisb.org/software/taverna/libsbml/index.html


Version History

In chronological order:



Reviews Reviews (0)

No reviews yet

Be the first to review!



Comments Comments (0)

No comments yet

Log in to make a comment




Workflow Other workflows that use similar services (2)

Uploader

Workflow Identification of differential genes using... (2)

Thumb
This workflow starts by retrieving the names of microarray datasets from the Maxd database. The user has to select sets of control and test data for analysis using t-tests by R. A list of significant differentially expressed genes is then analysed using the Go Term Finder tool which generates a list of GO terms associated with the genes. A CSV file containing the list of significant genes is also generated.

Created: 2008-04-15 | Last updated: 2008-07-01

Credits: User Peter Li

Uploader

Workflow Identification of differential genes using... (1)

Thumb
This workflow starts by retrieving the names of microarray datasets from the Maxd database. The user has to select sets of control and test data which are then analysed by the LIMMA Bioconductor package in an R script. This produces a list of significant differentially expressed genes which is then analysed using the Go Term Finder tool to generate a PDF report of the common GO terms associated with the genes. A CSV file containing the list of sign...

Created: 2008-07-02 | Last updated: 2008-07-02

Credits: User Peter Li