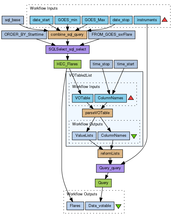
Find data from a list of instruments and a time range where flares of certain intensity have happened
Created: 2013-03-20 17:33:38
For a certain time range, it looks for flares between a energy range (GOES x-ray flare class), and it provides the observations for such time range for the list of instruments asked. It also provides the table of flares with its properties.
Note: This workflow does not look whether the instrument was not looking to the right field of view (eg., CDS)
Preview
Run
Run this Workflow in the Taverna Workbench...
Workflow Components
![header=[] body=[This is the author information extracted from the workflow version] cssheader=[boxoverTooltipHeader] cssbody=[boxoverTooltipBody] delay=[200] Information](/images/famfamfam_silk/information.png?1680607579)
Authors (1)
![header=[] body=[These are the descriptive titles embedded within the workflow version] cssheader=[boxoverTooltipHeader] cssbody=[boxoverTooltipBody] delay=[200] Information](/images/famfamfam_silk/information.png?1680607579)
Titles (1)
Find data from a list of instruments and a time range where flares of certain intensity have happened |
![header=[] body=[These are the descriptions embedded within the workflow version] cssheader=[boxoverTooltipHeader] cssbody=[boxoverTooltipBody] delay=[200] Information](/images/famfamfam_silk/information.png?1680607579)
Descriptions (1)
For a certain time range, it looks for flares between a energy range (GOES x-ray flare class), and it provides the observations for such time range for the list of instruments asked. It also provides the table of flares with its properties.
Note: This workflow does not look whether the instrument was not looking to the right field of view (eg., CDS) |
![header=[] body=[These are the listed dependencies of the workflow] cssheader=[boxoverTooltipHeader] cssbody=[boxoverTooltipBody] delay=[200] Information](/images/famfamfam_silk/information.png?1680607579)
Dependencies (0)
Inputs (5)
Name |
Description |
GOES_Max |
Top limit for GOES X-ray flare class
|
GOES_min |
Bottom limit of the Xray flare class
|
date_start |
Start date where you want to find these particular flares
|
date_stop |
End date for the range you are interested
|
instruments |
List of instruments to which you hope the flares has been observed
|
Processors (12)
Name |
Type |
Description |
HEC_Flares |
wsdl |
Wsdlhttp://msslkz.mssl.ucl.ac.uk/helio-hec/HelioTavernaService?wsdlWsdl OperationSQLSelect |
SQLSelect_sql_select |
xmlsplitter |
|
combine_sql_query |
beanshell |
ScriptString goes = new String("");
sql_string = sql_base.replace("%start_date%",start_date);
sql_string = sql_string.replace("%stop_date%",stop_date);
if(goes_min.length() > 0) {
goes = goes.concat(" AND xray_class > '"+goes_min+"'");
}
if (goes_max.length() > 0) {
goes = goes.concat(" AND xray_class < '"+goes_max+"'");
}
sql_string = sql_string.replace("%goes%",goes); |
FROM_GOES_sxrFlare |
stringconstant |
Valuegoes_xray_flare |
ORDER_BY_Starttime |
stringconstant |
Valuentime_start |
sql_base |
stringconstant |
Valuetime_start>='%start_date%' AND time_start<'%stop_date%' %goes% |
VOTable2List |
workflow |
|
time_start |
stringconstant |
Valuetime_start |
time_stop |
stringconstant |
Valuetime_end |
reformLists |
beanshell |
Scriptfor (int icol=0;icol |
Query |
wsdl |
Wsdlhttp://voparis-helio.obspm.fr/helio-dpas/HelioTavernaService?wsdlWsdl OperationQuery |
Query_query |
xmlsplitter |
|
Beanshells (3)
Name |
Description |
Inputs |
Outputs |
combine_sql_query |
|
start_date
stop_date
sql_base
goes_min
goes_max
|
sql_string
|
reformLists |
|
colNames
values
|
timeStartList
timeEndList
xRayClassList
|
parseVOTable |
|
voTable
collumn
|
valueLists
debug
collumn
|
Outputs (2)
Name |
Description |
Data_votable |
n-List of VOTables with m-VOTables inside, where n is the number of flares found, and m is the number of instrument requested.
|
Flares |
VOTable with the properties of the flares for the query requested.
|
Datalinks (20)
Source |
Sink |
SQLSelect_sql_select:output |
HEC_Flares:sql_select |
combine_sql_query:sql_string |
SQLSelect_sql_select:WHERE |
FROM_GOES_sxrFlare:value |
SQLSelect_sql_select:FROM |
ORDER_BY_Starttime:value |
SQLSelect_sql_select:ORDER_BY |
sql_base:value |
combine_sql_query:sql_base |
GOES_Max |
combine_sql_query:goes_max |
GOES_min |
combine_sql_query:goes_min |
date_start |
combine_sql_query:start_date |
date_stop |
combine_sql_query:stop_date |
HEC_Flares:response |
VOTable2List:VOTable |
VOTable2List:ColumnNames |
reformLists:colNames |
VOTable2List:ValueLists |
reformLists:values |
Query_query:output |
Query:query |
reformLists:timeStartList |
Query_query:STARTTIME |
reformLists:timeEndList |
Query_query:ENDTIME |
instruments |
Query_query:INSTRUMENT |
time_start:value |
VOTable2List:ColumnNames |
time_stop:value |
VOTable2List:ColumnNames |
Query:response |
Data_votable |
HEC_Flares:response |
Flares |
Uploader
License
All versions of this Workflow are
licensed under:
Version 1
(of 1)
Credits (4)
(People/Groups)
Attributions (1)
(Workflows/Files)
Shared with Groups (1)
Featured In Packs (0)
None
Log in to add to one of your Packs
Attributed By (0)
(Workflows/Files)
None
Favourited By (0)
No one
Statistics
Other workflows that use similar services
(1)
No comments yet
Log in to make a comment