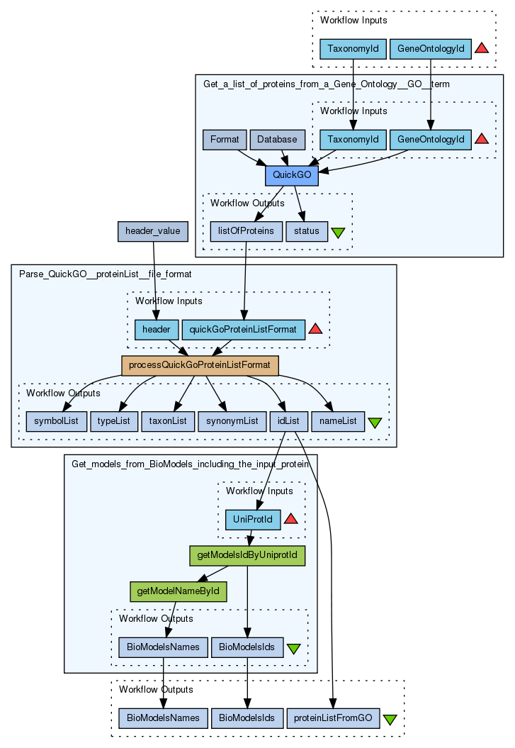
Get a list of proteins annotated with an Ontology term and use these proteins to query BioModels

Created: 2012-08-22 08:05:33      Last updated: 2013-07-10 13:58:29

 Get a list of proteins annotated with an Ontology term and use these proteins to query BioModels

Information Preview

Information Run

Run this Workflow in the Taverna Workbench...

Option 1:

Copy and paste this link into File > 'Open workflow location...'
http://myexperiment.org/workflows/3113/download?version=1
[ More InfoExpand ]


Information Workflow Components

Information Authors (1)
Information Titles (1)
Information Descriptions (1)
Information Dependencies (0)
Inputs (2)
Processors (4)
Beanshells (1)
Outputs (3)
Datalinks (8)
Coordinations (0)

Information Workflow Type

Taverna 2

Information License

All versions of this Workflow are licensed under:

Information Version 1 (earliest) (of 3)

View version:

Information Credits (1)

(People/Groups)

Information Attributions (0)

(Workflows/Files)

None

Information Tags (2)

Log in to add Tags

Information Shared with Groups (0)

None

Information Featured In Packs (0)

None

Log in to add to one of your Packs

Information Attributed By (0)

(Workflows/Files)

None

Information Favourited By (0)

No one

Information Statistics

 

Citations (0)

None


Version History

In chronological order:



Reviews Reviews (0)

No reviews yet

Be the first to review!



Comments Comments (0)

No comments yet

Log in to make a comment




Workflow Other workflows that use similar services (3)

Only the first 2 workflows that use similar services are shown. View all workflows that use these services.


Workflow Find Biological Models by GO. (1)

Thumb
Find Biological Models (Ids and Names) from Biomodels querying by Gene Ontology terms.

Created: 2011-05-29 | Last updated: 2011-05-29

Credits: User Rafael C. Jimenez

Workflow Get models from BioModels including the in... (3)

Thumb
A service to look for models in BioModels using a UniProt accession as input. If the input protein is found in one model the workflow will provide the BioModels Id, the SBML and a link to the BioModels database. Please use taverna 2.4 or above.

Created: 2012-08-22 | Last updated: 2012-08-24

Credits: User Rafael C. Jimenez