BioAID_ProteinDiscovery_filterOnHumanUniprot_perDoc_html

Created: 2009-05-28 12:21:05

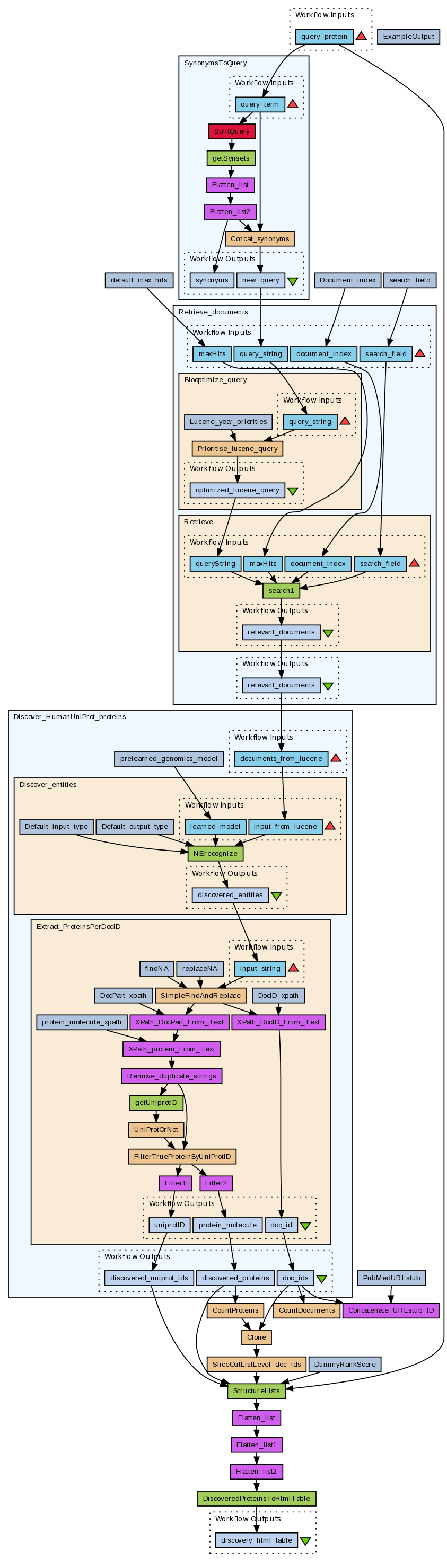
This workflow finds proteins relevant to the query string via the following steps:

  1. A user query: a single gene/protein name. E.g.: (EZH2 OR "Enhancer of Zeste").
  2. Retrieve documents: finds 'maximumNumberOfHits' relevant documents (abstract+title) based on query (the AIDA service inside is based on Apache's Lucene)
  3. Discover proteins: extract proteins discovered in the set of relevant abstracts with a 'named entity recognizer' trained on genomic terms using a Bayesian approach; the AIDA service inside is based on LingPipe. This subworkflow also 'filters' false positives from the discovered protein by requiring a discovery has a valid UniProt ID. Martijn Schuemie's service to do that contains only human UniProt IDs, which is why this workflow only works for human proteins.

Workflow by Marco Roos (AID = Adaptive Information Disclosure, University of Amsterdam; http://adaptivedisclosure.org)

Text mining services by Sophia Katrenko and Edgar Meij (AID), and Martijn Schuemie (BioSemantics, Erasmus University Rotterdam).

Changes to our original BioAID_DiseaseDiscovery workflow:

* Stops at protein discovery * Use of Martijn Schuemie's synsets service to * add synonyms to the query. * provide uniprot ids to discovered proteins * filter false positive discoveries, only proteins with a uniprot id go through; this introduces some false negatives (e.g. discovered proteins with a name shorter than 3 characters) * Counting of results in various ways, but no outputs defined in this simplified workflow. * Output into simple html table.

Information Preview

Information Run

Run this Workflow in the Taverna Workbench...

Option 1:

Copy and paste this link into File > 'Open workflow location...'
http://myexperiment.org/workflows/154/download?version=3
[ More InfoExpand ]


Information Workflow Components

Inputs (1)
Processors (19)
Beanshells (9)
Outputs (1)
Links (23)
Coordinations (0)

Information Workflow Type

Taverna 1

Information Uploader

Information License

All versions of this Workflow are licensed under:

Information Version 3 (of 11)

View version:

Information Credits (4)

(People/Groups)

Information Attributions (1)

(Workflows/Files)

Information Tags (9)

Log in to add Tags

Information Shared with Groups (2)

Information Featured In Packs (1)

Log in to add to one of your Packs

Information Attributed By (0)

(Workflows/Files)

None

Information Favourited By (0)

No one

Information Statistics

 

Citations (0)

None


Version History

In chronological order:



Reviews Reviews (0)

No reviews yet

Be the first to review!



Comments Comments (1)

Log in to make a comment

  • Saturday 01 November 2008 13:52:29 (UTC)

    I am not sure I understand what this workflow does.

    Can you please add some use case/example of how to use it?
    What do you mean exactly with 'proteins relevant to the query string'? Proteins that interact with the query gene? Or that are involved in the same metabolism?

    With which data have you tested this workflow? Which queries have you tried?




Workflow Other workflows that use similar services (10)

Only the first 2 workflows that use similar services are shown. View all workflows that use these services.


Workflow BioAID_DiseaseDiscovery_RatHumanMouseUnipr... (4)

Thumb
This workflow finds disease relevant to the query string via the following steps: 1. A user query: a list of terms or boolean query - look at the Apache Lucene project for all details. E.g.: (EZH2 OR "Enhancer of Zeste" +(mutation chromatin) -clinical); consider adding 'ProteinSynonymsToQuery' in front of the input if your query is a protein. 2. Retrieve documents: finds 'maximumNumberOfHits' relevant documents (abstract+title) based on query (the AIDA service inside is based on Apa...

Created: 2008-12-15 | Last updated: 2011-08-11

Credits: User Marco Roos Network-member AID

Workflow BioAID_ProteinToDiseases (1)

Thumb
This workflow was based on BioAID_DiseaseDiscovery, changes: expects only one protein name, adds protein synonyms). This workflow finds diseases relevant to the query string via the following steps: A user query: a single protein name Add synonyms (service courtesy of Martijn Scheumie, Erasmus University Rotterdam) Retrieve documents: finds relevant documents (abstract+title) based on query Discover proteins: extract proteins discovered in the set of relevant abstracts 5. Link proteins ...

Created: 2007-11-14 | Last updated: 2007-11-15

Credits: User Marco Roos User Martijn Schuemie Network-member AID

Attributions: Workflow BioAID_DiseaseDiscovery_RatHumanMouseUniprotFilter