Calculating frequencies of gene expression levels using microarray data in MaxD

Created: 2010-03-15 08:43:31

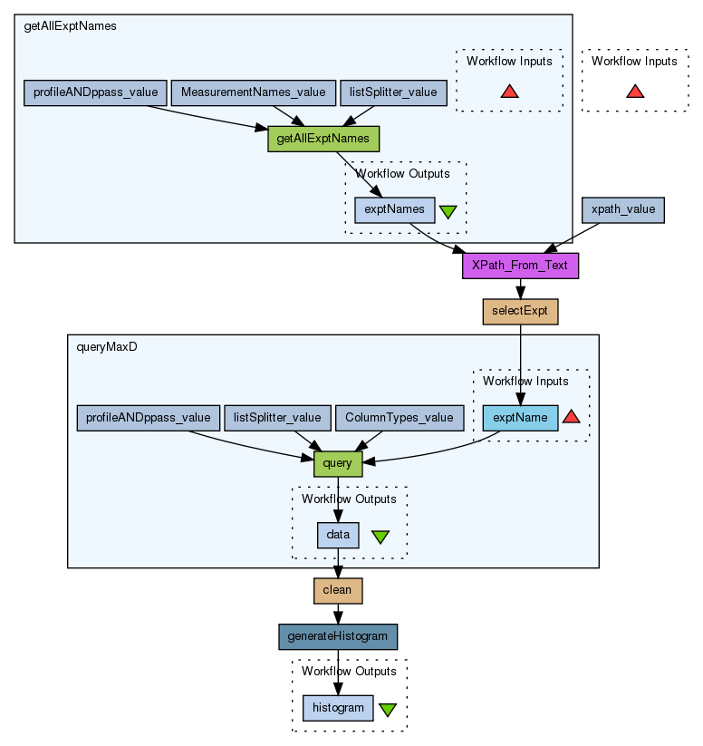
This workflow retrieves data from the MaxD microarray database and calculates the frequencies of gene expression levels using an R script

Information Preview

Information Run

You do not have permission to run this workflow


Information Workflow Components

You do not have permission to see the internals of this workflow

Information Workflow Type

Taverna 2

Information Uploader

Information License

All versions of this Workflow are licensed under:

Information Version 1 (of 1)

Information Credits (1)

(People/Groups)

Information Attributions (0)

(Workflows/Files)

None

Information Tags (9)

Log in to add Tags

Information Shared with Groups (0)

None

Information Featured In Packs (0)

None

Log in to add to one of your Packs

Information Attributed By (0)

(Workflows/Files)

None

Information Favourited By (0)

No one

 

Citations (0)

None


Version History

In chronological order:



Reviews Reviews (0)

No reviews yet

Be the first to review!



Comments Comments (0)

No comments yet

Log in to make a comment




Workflow Other workflows that use similar services (2)

Uploader

Workflow Identification of differential genes using... (2)

Thumb
This workflow starts by retrieving the names of microarray datasets from the Maxd database. The user has to select sets of control and test data for analysis using t-tests by R. A list of significant differentially expressed genes is then analysed using the Go Term Finder tool which generates a list of GO terms associated with the genes. A CSV file containing the list of significant genes is also generated.

Created: 2008-04-15 | Last updated: 2008-07-01

Credits: User Peter Li

Uploader

Workflow Identification of differential genes using... (1)

Thumb
This workflow starts by retrieving the names of microarray datasets from the Maxd database. The user has to select sets of control and test data which are then analysed by the LIMMA Bioconductor package in an R script. This produces a list of significant differentially expressed genes which is then analysed using the Go Term Finder tool to generate a PDF report of the common GO terms associated with the genes. A CSV file containing the list of sign...

Created: 2008-07-02 | Last updated: 2008-07-02

Credits: User Peter Li